Stripeとの連携・解除の手順
以下で、Stripeの連携・解除・変更方法について説明します。
特定商取引法に基づく表記を作成する
①「アカウント管理」→「ツール連携」をクリックします。

②「STRIPE」をクリックします。

③「特定商取引法に基づく表記」ページを作成します。

特定商取引法に関するページを公式サイト等ですでにお持ちの場合は、「既存のページを使用する」を選択、
上記を持っておらず、新しくページを作成する場合は、「新しくページを作成する」を選択し、必要項目を入力してください。
選択や入力が完了しましたら、「内容を保存する」をクリックします。
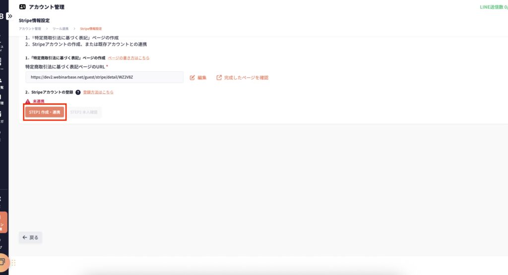
Stripeと連携する
①「STEP1作成・連携」をクリックします。

②登録するメールアドレス、もしくは、Stripeアカウントに登録しているメールアドレスを入力→「continue」をクリックします。

Stripeアカウントをお持ちの方
①メールアドレスとパスワードを入力し、「送信」をクリックします。

②以下を参考にどちらかを選択し、「続行」をクリックします。
すでにお持ちのアカウントのビジネス情報をWebinarBaseに連携するアカウントに関連づける場合は、表示されているビジネス情報をクリック、新しくビジネスを作成する場合は、「新規ビジネスを作成する」をクリックします。

Stripeアカウントをお持ちでない方
①Stripeに登録するメールアドレスとパスワードを入力し、「送信」をクリックします。

②2段階認証を設定します。認証方法は任意で選択ください。

2段階認証については、以下ページをご覧ください。
https://support.stripe.com/questions/enable-two-step-authentication?locale=ja-JP
③バックアップコードが表示されますので、控えておきましょう。

③画面にしたがって必要項目を入力してください。

④Stripeアカウントの登録を完了する。
全て入力すると、「確認して提出」の画面に遷移します。
内容を確認して、「確定する」をクリックします。
「確定する」をクリックすると、WebinarBaseの画面に戻ります。
※この時、「連携解除」のボタンが表示される場合がございます。
上記の場合、ボタンを押さずに、3〜5秒待ってリロードを実行していただくようお願いいたします。
誤って「連携解除」をクリックしてしまうと、Stripeアカウントの作成を再度行う必要がございます。

※この段階ではStripeとの連携は完了していません。
■登録が上手くいかない場合
STEP1の途中でリロードしてしまった、タブを閉じてしまったなど、何らかの理由でSTEP1が途中で続行できなくなった場合は、WebinarBaseの「アカウント情報」→「ツール連携」→「Stripe」と進み、画面下部にある「連携がうまくいかない場合」をクリックし、記載の内容で再度確認してください。
⑤「STEP2本人確認」をクリックし、Stripeにログインします。
以下の画面のように「登録済み」となっていたら、STEP1は完了です。

⑥「アカウント設定」→「ビジネス」をクリックします。

⑦身分証明書を提出するため、「開始」をクリックします。

⑧画面に従って、本人確認を行なってください。

⑨「ビジネス」に戻り、「情報を提供する」をクリックします。

⑩以下を参考に入力し、「送信」をクリックします。
■顧客はどのように決済を行いますか?
その他(例えば、Stripe Checkout や Payment Element)
■商品やサービスをオンラインで販売していますか?
はい
■管理者のアクセス可能なIPアドレスを制限する。
IPアドレスを制限できない場合は管理者画面にベーシック認証等のアクセス制限を設ける。
はい
■取得されたアカウントを不正使用されないよう二段階認証または二要素認証を採用する。
はい
■管理者画面のログインフォームでは、アカウントロック機能を有効にし、10回以下のログイン失敗でアカウントをロックする。
はい
■公開ディレクトリには、重要なファイルを配置しない。
特定のディレクトリを非公開にする。公開ディレクトリ以外に重要なファイルを配置する。
はい
■Web サーバや Web アプリケーションによりアップロード可能な拡張子やファイルを制限する等の設定を行う。
はい
■脆弱性診断またはペネトレーションテストを定期的に実施し、必要な修正対応を行う。
はい
■SQLインジェクションの脆弱性やクロスサイト・スクリプティングの脆弱性対策を行う。
はい
■Webアプリケーションを開発またはカスタマイズされている場合には、セキュアコーディング済みであるか、ソースコードレビューを行い確認する。
その際は、入力フォームの入力値チェックも行う。
はい
■マルウェア検知/除去などの対策としてウイルス対策ソフトを導入して、シグネチャーの更新や定期的なフルスキャンなどを行う。
はい
■悪質な有効性確認、クレジットマスターに対して、セキュリティ・チェックリストに記載の対策を1つ以上実施している。
はい
■会員登録時
✔不審なIPアドレスからのアクセス制限
✔会員登録時の個人情報確認(氏名・住所・電話番号等・メールアドレス等)
■ログイン認証時
✔ ログイン試行回数の制限強化(アカウントパスワードクラッキングの対応)
✔ ログイン時のメールや SMS 通知、スロットリング等
✔ 不審なIPアドレスからのアクセス制限
■属性変更時
✔ 二要素認証等による本人確認
✔ 指紋認証等
✔ 不審なIPアドレスからのアクセス制限
■貴社に代わってどなたがセキュリティ対策を実行しますか?
委託先企業
■委託先企業名
株式会社エックスラボ
■ASPカート事業者名
適応外
■PCI DSS準拠の審査を行ったQSA(Qualified Security Assessor)
適応外

⑪タスクがないことを確認できたら、完了です。

審査には、時間がかかる場合がございます。

審査完了後は、以下の画面になります。

決済完了メールを設定する
決済時に領収書を送付する場合は、決済完了メールの設定が必要です。
原則設定してください。
①「ビジネス」をクリックします。

②「顧客のメールアドレス」をクリックし、以下を参考に設定します。
■デフォルトの言語
日本語
■支払い成功
ONにすると支払いが成功した際に領収書付きのメールが送信されます。(基本はONで問題ないございません。)
■返金
ONにすると返金した際に領収書付きのメールが送信されます。(基本はONで問題ございません。)

設定すると以下のような決済完了メールが送信されるようになります。

連携情報を確認・解除する
①「STRIPE」をクリックします。

連携状況が確認できます。

②連携を解除する場合
連携を解除するには、公開している有料セミナーを全て非公開にする必要があります。
※連携を解除すると自動返金ができなくなりますのでご注意ください。
